How to Browse Internal PDF Structure in Adobe Acrobat 9.0? I didn't find the advanced menu that has this option.
8 Answers
There are several ways to browse a PDF's internal structure.
Pdfs are kinda human readable
Barring security passwords, much of it is human readable. If a PDF has a password, all the strings and streams (which will already be compressed, no loss) will be pseudorandom garbage. Compressed data streams abound, but much of it looks something like this in your favorite text editor:
2 0 obj
<< /Type /Page
/MediaBox [0 0 612 792]
/Contents 4 0 R
/Resources << /Fonts
<< /F1 5 0 R>>
>>
>>
endobj
Warning: Whitespace is largely irrelevant and usually removed when possible. I just made this pretty to make understanding it a bit easier.
<< and >> begin and end "dictionaries". Dictionaries are made up of key/value pairs. The key is always a "name": all names start with '/'. The value can be anything, including another name.
[ and ] begin and end "arrays". Arrays can be made up of just about anything.
Numbers are "numbers". Floating point or otherwise.
() and <> begin and end "strings". <> strings are listed as hex values, () are ANSI strings.
Pet Peeve: /Names and (Strings) use entirely different escape systems. Grr.
Indirect References point to other objects in the PDF:
< objNum > < generationNum-AlwaysZero > R
In the above example object, the content stream is in object 4, elsewhere in the PDF. To find it, you can use your editors text search for "N 0 obj" where N is the object number you want.
WARNING: There are hundreds, possibly thousands of objects in a PDF. Searching for "1 0 obj" will get you a LOT of hits.
Given that you're asking to see the internal structure, you probably already know all this. Others wanting to know the same thing may not.
WARNING: Do not EDIT a PDF in a text editor. All that binary stuff will get mangled, byte offsets are Very Important in PDF.
Acrobat Plugin[s]
There's an acrobat plugin called PDF CanOpener by Windjack Solutions (no affiliation). It's SLICK. You'll be able to browse the PDF structure as a tree, look at (and modify) content streams, and so forth.
Thirdy Party Apps
Lots. Many folks build one as part of learning to parse PDF, or as a debugging tool. They're Quite Handy.
- 431
- 3
- 6
-
1`PDF Vole` link seems to be broken now... – DNA Nov 06 '12 at 18:40
-
5+1 for iText RUPS, not precisely a friendly GUI but works, by the way currently the project URL seems to be (http://sourceforge.net/projects/itextrups/) – Jaime Hablutzel Sep 02 '13 at 05:17
-
2iText RUPS has been moved here: https://github.com/itext/rups/ – bmaupin Jan 18 '17 at 20:53
-
1There is a copy of pdfvole source code here: https://github.com/Rossi1337/pdf_vole – yms Jan 23 '18 at 15:45
-
The hexadecimal <> strings contain glyph numbers. To convert them to Unicode characters, use `ToUnicode` map of the font. https://stackoverflow.com/a/22763451/99237 – Tereza Tomcova Jan 28 '19 at 14:41
-
False (or at least only part of the picture). From PDF Spec 1.7: "These strings shall be encoded using either PdfDocEncoding, or UTF-16BE with a leading byte order marker." Strings INSIDE A CONTENT STREAM DRAWING FROM A PARTICULAR FONT are in whatever encoding that font uses, and may indeed require a ToUnicode map. – Mark Storer Jan 28 '19 at 19:38
-
1If the PDF has compressed data streams, the qpdf command-line utility can decode/deflate them and write out a PDF with more intelligible contents: `qpdf --decode-level=all --stream-data=uncompress inputfile.pdf expandedfile.pdf – skierpage Nov 13 '19 at 18:39
-
I wish I'd had [qpdf](https://github.com/qpdf/qpdf/releases) years ago. I haven't messed with PDF in close to 10 years now. – Mark Storer Nov 13 '19 at 22:01
O2Solutions offer an MS Windows compatible utility for viewing the internal structure of PDF documents. It's free for personal and commercial use.
- 672
- 3
- 6
You can browse internal PDF structure in Adobe Acrobat using it's Browse Internal PDF Structure command from the Preflight plugin:
http://www.jpedal.org/PDFblog/2009/04/viewing-pdf-objects/
You can also use commercial PDF CanOpener plugin for Acrobat to see the Object structure or free PDFedit to decode compressed data streams in PDF.
- 438
- 4
- 18
- 249
- 2
- 2
PoDoFoBrowser is little free portable utility which allows not only browse internal PDF structure but also export, import and edit object data. It can be downloaded from here:
http://sourceforge.net/projects/podofo/files/podofobrowser/0.5/
Here is how it looks under Windows:

- 438
- 4
- 18
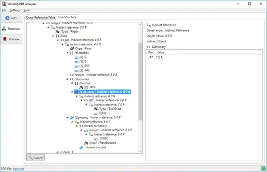
PDF Vole seems to be broken. If anyone is still looking for a tool, I'm using the free PDF Analyzer.
- 388
- 4
- 13
- 25
The free PDF-XChange Editor has a Content panel which lets you view the tree structure of the PDF file.
View -> Panes -> Content
- 287
- 1
- 5
In Adobe Acrobat Pro DC, on Microsoft Windows:
This will open the Browse Internal PDF Structure window:
- 20,384
- 48
- 186
- 322





